logo de mon site

Parkour futuriste

Animation 2D & 3D / Modélisation / Projet étudiant

Description

Dans ce projet, j’ai choisi la thématique de la science-fiction avec une touche de rétro synthwave 80s.

Ceci était un projet scolaire réalisé individuellement. Mon objectif était d’intégrer de l’animation 2D dans un univers 3D avec Blender.

Musique: DivKid - Impulse

Référence animation: Mixamo

Techniques

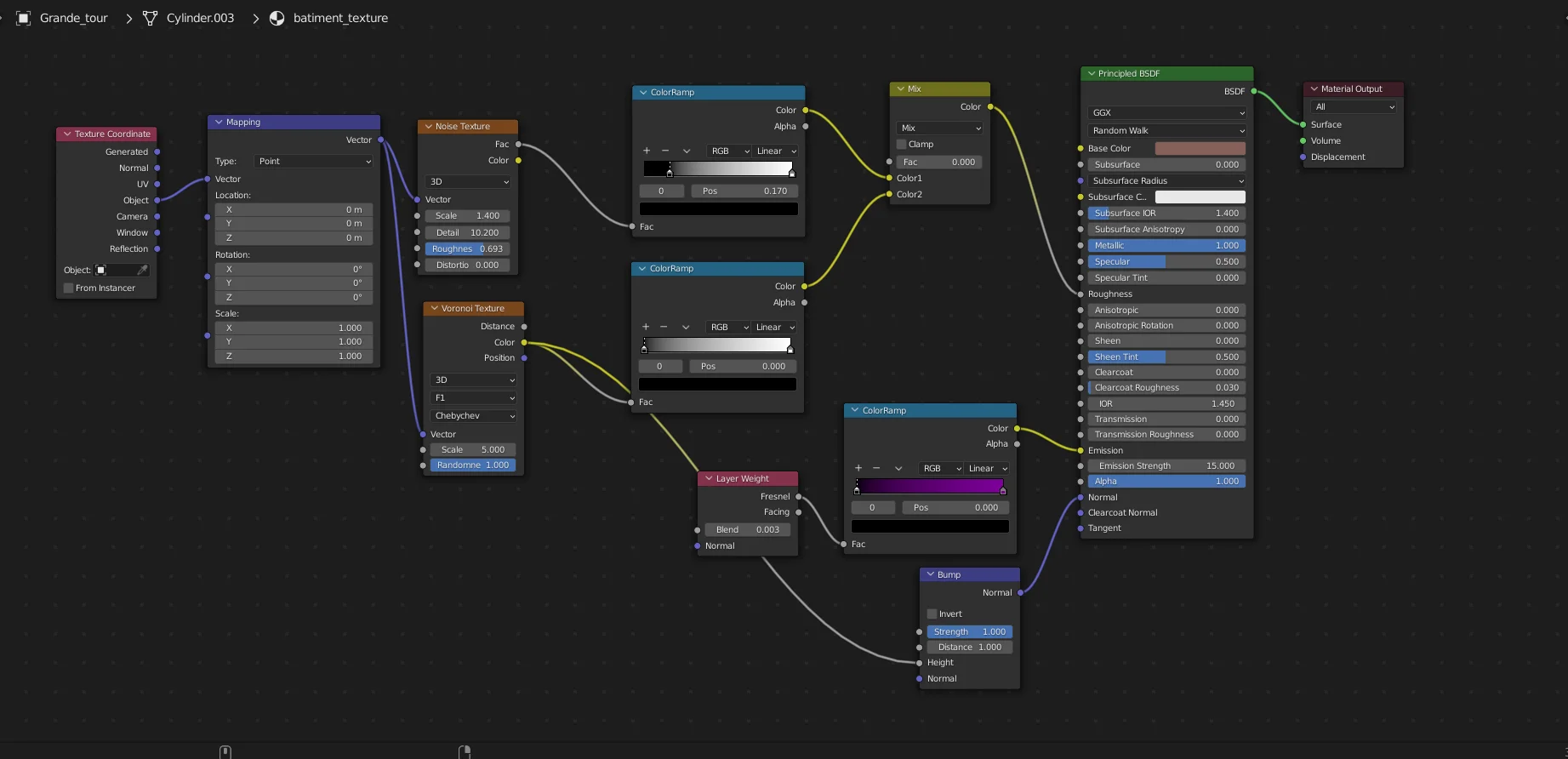
J’ai fait l’usage du "Shading" de Blender afin de créer des belles textures uniques qui harmonise avec l’ambiance que je recherchais.

Chaque texture dont la luminosité, l’émission, la réflexion métallique, la brume et les couleurs ont été conçues avec le "Shading".

Grâce à ce projet, je suis à l'affût des nouvelles techniques avec Blender pour créer de meilleures animations.

Organisation

Je m’applique à organiser les structures et modélisations de sorte que ce soit le plus claire possible pour moi et pour autrui.